Как исправить ошибку 0x80070002 в Windows 7
После того, как мы обозначили причины данной проблемы, перейдём к непосредственному ответу на вопрос, как избавиться от ошибки с кодом 0x80070002 в Виндовс 7. Рекомендую выполнить следующее:
Затем нам необходимо переименовать папку для обновлений Виндовс. Перейдите в директорию Windows на жёстком диске, находим там директорию SoftwareDistribution, кликаем на ней правой клавишей мыши и выбираем «Переименовать». Переименовываем эту директорию, к примеру, в «SoftwareDistributionOLD» и подтверждаем изменения.
Потом опять идём в список служб с помощью упомянутой выше команды services. msc и находим там ранее остановленную службу «Центр обновления Windows». Дважды кликаем на ней, заходим в её свойства, где выбираем «Запустить». После этого вновь пробуем установить требуемые обновления.
Способы решения 0x80070026 в Windows 10
Способ №1 Запуск утилиты SFC
SFC – это отличная утилита ОС Windows для проверки и исправления системных файлов. Если ваши системные файлы были повреждены, что вероятней всего при ошибке 0x80070026, то применение утилиты SFC – это здравомыслящий шаг. Она просканирует вашу систему на наличие поврежденных файлов и исправит их, но только если это будет возможно. Итак, для запуска SFC нужно сделать следующее:
- Кликните ПКМ на Пуск и выберете «Командная строка(администратор)».
- Впишите в нее команду sfc /scannow и нажмите Enter для запуска работы утилиты.
Вот, собственно, и все. После нажатия на Enter, утилита SFC запустит сканирование вашего компьютера для проверки целостности системных файлов. Если она найдет какие-то повреждения, то она попытается устранить их.
Способ №2 Запуск утилиты DISM
Если проблема в виде ошибки 0x80070026 все еще присутствует при попытках обновить Windows 10, то вы можете попробовать запустить другую системную утилиту – DISM или же система обслуживания образов развертывания и управления. Для ее запуска сделайте следующее:
Код ошибки 0x80070002 Windows 10: исправляем иначе
Есть и альтернативные методы исправления ошибки.
Например, иногда ошибка 0x80070002 при установке Windows 10 может быть связана с дополнительным жестким диском. При добавлении его в ОС (например, SSD как нового загрузочного диска) обновиться до «десятки» не удастся, пока диск не будет отключен.
Если описанные варианты не помогли и при установке Windows 10 выдает ошибку 0x80070002, то можно попробовать сделать раздел диска, где установлена система, активным.
Например, с помощью программы PartitionGuru. Для этого ее нужно установить на ПК, открыть и кликнуть правой клавишей на диск с системой. В появившемся окне надо выбрать опцию «Mark Partition as Active», после чего сохранить, выйти и перезагрузить ПК.
Если при архивации ошибка 0x80070002 в Windows 10 возникает и появляется сообщение «Обнаружена ошибка при создании архива», то это связано с отсутствующими папками в системе (они должны были создаться программами, но этого почему-то не удалось).
Еще такое сообщение может появиться при резервном копировании библиотек, с папками пользователя; при архивации элементов, имеющихся в папках Searches, LocalLow, Contacts и т. д. Это не является критической ситуацией и не требует исправления – такими образом система заявляет, что файлы она не нашла.
Можно попробовать почистить реестр, например, используя программу Ccleaner. Она найдет и покажет все отсутствующие элементы в реестре, и при желании, его можно тут же «почистить».
Как видим, исправить ошибку 0x80070002 несложно.
Иногда при установке программ либо приложений на экране компьютера появляется сообщение, о том, что возникла ошибка 5 Windows 10. Это означает что пользователю отказано в доступе. Подобное случается если в системе есть несколько учётных.
При работе ОС Windows 10 иногда появляются сбои, каждый из которых имеет свой номер. Сообщение об ошибке 0xc0000022 появляется на экране в виде окна.
Причин, по которым не запускается Windows 10 несколько: удаление программного обеспечения, заражение ПК.
2 комментария на «Ошибка 0x80070002 в Windows 10»
У меня отсутствует пункт Mark Partition as Active в PartitionGuru. Подскажите что делать?
Дорогие товарищи, большое вам человеческое спасибо. Вроде бы ноут пришел в себя благодаря вашим ценным указаниям!
Как исправить ошибку 0x80070002 при обновлении?
0x80070002 код ошибки как исправить зависит от причины появления. В случае с обновление частым провокатором нарушения выступает сбой загрузки или недостача отдельных файлов. Для устранения неисправности существуют автоматические методы и ручные. Начинать рассмотрение стоит с программных средств, которые самостоятельно могут справиться с проблемой.
Microsoft Fix it Tool
Ошибка 0x80070002 Windows проще всего устраняется официальным инструментом производителя Microsoft. Компания отказалась от поддержки отдельного приложения в новых версиях выше 7-ки, так как сегодня функция встроена в систему. При отсутствии Microsoft Fix it Tool необходимо скачать программу.
В стандартном случае потребуется:
- Клик на Пуск и выбрать «Параметры».
- В окне справа «Обновление и безопасность».
- В меню справа найти «Устранение неполадок».
- Необходимо выбрать «Центр обновления» и запустить инструмент.
- Будет активирован инструмент для обнаружения проблем с обновлениями. Когда приложение будет готово, сформируется отчёт, где достаточно нажать «Применить исправления».
После манипуляции обязательно необходимо перезагрузить компьютер. Затем выполнить проверку, что состояние исправлено.
Работа со службой
Ошибка 0x80070002 Windows 10 и всех старших версиях часто провоцируется отключением или сбоем в работе службы. Для восстановления правильной работы следует активировать или перезапустить её. Для этого:
- Клик на Пуск и «Панель управления».
- В новом окне следует кликнуть на плитку «Администрирование».
- На соответствующей вкладке нас интересует раздел «Службы».
- Среди всего перечня нужно найти ключевую службу – «Центр обновления».
- Дважды кликнув левой кнопкой нужно открыть диалоговое окно, где выбрать «Остановить», а затем «Запустить» или сразу «Перезапустить».
Дополнительно рекомендуется сделать ПКМ по элементу и выбрать «Обновить».
Важно! За обновление отвечают и некоторые другие службы, их отключение всегда влечёт ошибки. Проверять исправность и рабочее состояние рекомендуется у служб «Журнал событий» и «Фоновая интеллектуальная служба»
Удаление ненужных файлов обновлений
При загрузке обновления и после их установки все равно остаются файлы, которые способны провоцировать сбои. Их удаление может устранить проблему.
- Перейти в «Панель управления» из Пуск.
- Обнаружить и открыть элемент «Программы и компоненты».
- В меню слева присутствует ссылка «Просмотр обновлений».
- Следует отметить и деинсталлировать все пункты.
Дополнительно рекомендуется провести очистку через командную строку:
- Нажать Win + R и ввести cleanmgr.
- Следует выбрать системный диск.
- Далее выполнить очистку системных файлов установив «Очистка обновлений».
Источник ошибок NLite Error Code 0x80070002
Большинство проблем NLite Error Code 0x80070002 связаны с отсутствующим или поврежденным NLite Error Code 0x80070002, вирусной инфекцией или недействительными записями реестра Windows, связанными с nLite.
В частности, проблемы с nLite Error Code 0x80070002, вызванные:
- Поврежденная или недопустимая запись реестра nLite Error Code 0x80070002.
- Вредоносные программы заразили nLite Error Code 0x80070002, создавая повреждение.
- Другая программа (не связанная с nLite) удалила nLite Error Code 0x80070002 злонамеренно или по ошибке.
- Другое приложение, конфликтующее с nLite Error Code 0x80070002 или другими общими ссылками.
- Поврежденная установка или загрузка nLite (nLite Error Code 0x80070002).
Продукт Solvusoft
Совместима с Windows 2000, XP, Vista, 7, 8, 10 и 11
Способ 1. Устранение неполадок в Центре обновления Windows для избавления от ошибки 0x80070002
1. Нажмите комбинацию клавиш Windows + R, чтобы открыть окно «Выполнить».
2. Теперь введите Control в поле поиска и нажмите Ввод, чтобы открыть «Панель управления». Для удобства измените режим просмотра через Просмотр → Крупные значки.
3. Нажмите на иконку «Устранение неполадок».
4. Теперь в разделе «Система и безопасность» нажмите на пункт «Устранение неполадок с помощью Центра обновления Windows», расположенный в правой части окна.
5. На экране появится новое окно с заголовком «Центр обновления Windows». Нажмите на «Далее».
6. Запустится процесс обнаружения проблемы, который поможет устранить ошибку 0x80070002.
Способ 1: Проверка службы обновления Windows
В первую очередь хотим остановиться на самых частых причинах и тех, которые проще всего решить. Для начала рассмотрим службу, отвечающую за обновление Windows. Если она находится в отключенном состоянии или по каким-то причинам приостановила свое функционирование, справиться с этим можно будет всего в несколько кликов, избавившись тем самым от рассматриваемой ошибки.
- Откройте меню «Пуск» и перейдите в приложение «Службы», найдя его через строку поиска.

Опуститесь вниз по списку, где найдите строку «Центр обновления Windows». Щелкните по ней дважды левой кнопкой мыши, чтобы открыть свойства.

Здесь убедитесь в том, что тип запуска установлен в состояние «Автоматически», а также состояние обозначается как «Выполняется».

При необходимости самостоятельно запустите службу и сохраните изменения, щелкнув по кнопке «Применить».

После этого возвращайтесь к выполнению поставленной задачи, чтобы проверить, была ли решена возникшая проблема. В случае ее повторного появления переходите к следующим методам.
Сторонние утилиты
Еще одно решение, при помощи которого исправляется ошибка 80070002, заключается в использовании специализированных утилит, позволяющих произвести такие действия полностью в автоматическом режиме.
Для этого лучше всего подойдет «родная» программа Microsoft Fix It Tool. Достаточно запустить приложение, после чего следовать указаниям «Мастера», который сначала произведет полное сканирование системы на предмет неполадок, после чего исправит найденные проблемы. При этом попутно могут быть найдены и другие неполадки, опять же с их последующим исправлением. В этом, собственно, и заключается универсальность данной утилиты.
Возникновение ошибки с кодом 0x80070002 при установке Windows
Ошибка установки 0x80070002 также очень часто мучает пользователей компьютеров. Чаще всего это случается из-за поврежденных или удаленных файлов на установочном носителе. Особенно это распространено среди любителей установки с диска, который часто царапается и пачкается, что вызывает проблемы с читабельностью информации.
Как исправить код ошибки 0x80070002
Самый лучший метод устранения данной ошибки является замена установочного диска или флешки, на которые необходимо записать заново скаченный образ Windows.
В Windows 10 иногда возникает ошибка 5005 0x80070002 при работе средства установки приложений. Для лечения этого исключения необходимо использовать утилиту с сайта поддержки.
Способы устранения ошибки
Изучаемая нами ошибка может возникнуть не только при обычном апдейте, но также и при обновлении до Windows 7 или при попытке восстановления системы.

Прежде чем перейти к специфическим вариантам решения проблемы, проверьте систему на предмет нарушения целостности системных файлов с их последующим восстановлением при необходимости.
Урок: Проверка целостности системных файлов в Windows 7
Если утилита при проверке не обнаружила неполадок, тогда переходите к способам, описанным ниже.
Способ 1: Включение служб
Ошибка 0x80070002 может возникнуть по причине того, что на компьютере отключены службы, отвечающие за установку обновлений. Прежде всего, это касается следующих служб:
- «Центр обновления…»;
- «Журнал событий…»;
- BITS.
Необходимо проверить, запущены ли они, и в случае необходимости активировать.
Способ 2: Редактирование реестра
Если предыдущий метод не помог решить проблему с ошибкой 0x80070002, можно попытаться с ней справиться путем редактирования реестра.
Наберите Win+R и в открывшееся окно введите выражение:
Щелкните «OK».

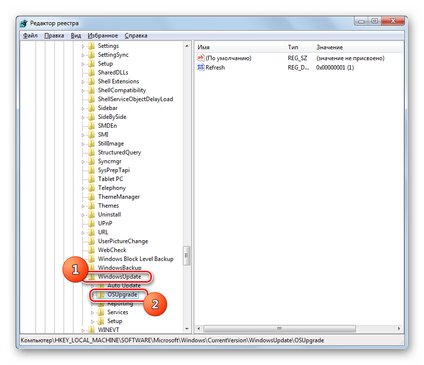
Откроется окно «Редактора реестра». Щелкните в левой его части по наименованию куста «HKEY_LOCAL_MACHINE», а затем перейдите в раздел «SOFTWARE».

Далее щелкните по названию папки «Microsoft».

Затем последовательно перейдите в каталоги «Windows» и «CurrentVersion».

Далее щелкните по названию папки «WindowsUpdate» и выделите наименование каталога «OSUpgrade».

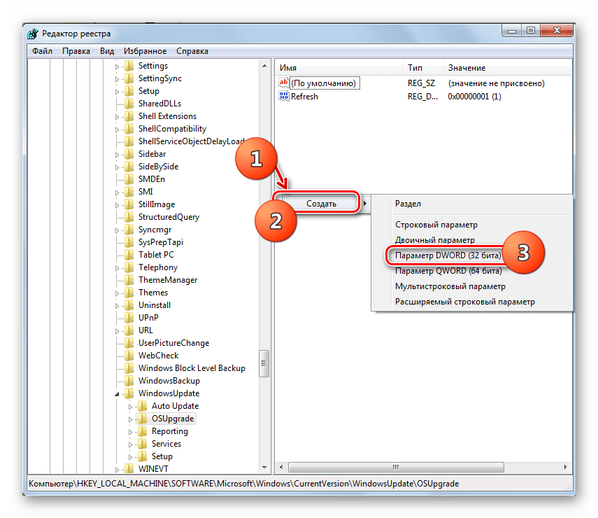
Теперь переместитесь в правую часть окна и щелкните там правой кнопкой мышки по пустому пространству. В открывшемся меню последовательно переместитесь по пунктам «Создать» и «Параметр DWORD…».

Присвойте созданному параметру имя «AllowOSUpgrade». Для этого просто впишите данное наименование (без кавычек) в поле для присвоения названия.

Далее щелкните по наименованию нового параметра.

В открывшемся окне в блоке «Система исчисления» выберите с помощью радиокнопки вариант «Шестнадцатеричная». В единственное поле впишите значение «1» без кавычек и кликните «OK».

Теперь закрывайте окно «Редактора» и перезагружайте компьютер. После перезапуска системы ошибка 0x80070005 должна исчезнуть.

Существует несколько причин возникновения ошибки 0x80070005 на компьютерах с Виндовс 7. В большинстве случаев эта проблема решается либо включением необходимых служб, либо путем редактирования системного реестра.
Опишите, что у вас не получилось.
Наши специалисты постараются ответить максимально быстро.
Способ 3. Изменения в редакторе реестра для устранения ошибки 0x80070002
1. Нажмите комбинацию клавиш Windows + R, чтобы открыть окно «Выполнить». В поле введите Regedit.
2. Теперь точно проследуйте по пути, как показано ниже:
HKEY_LOCAL_MACHINE \ SOFTWARE \ Microsoft \ Windows \ CurrentVersion \ WindowsUpdate
3. Найдите раздел OSUpgrade. Если он отсутствует, то щелкните правой кнопкой мыши на WindowsUpdate и нажмите Создать → Раздел и дайте ему имя OSUpgrade.
4. В этом разделе, в правой части окна, есть пустое пространство под ключом с именем «По умолчанию», как это показано на скриншоте.
5. Кликните правой кнопкой по пустому пространству и выберите Создать → Параметр DWORD (32 бита).
6. Теперь дайте созданному элементу имя AllowOSUpgrade.
7. Кликните по нему правой кнопкой мыши и выберите «Изменить».
8. Появится новое всплывающее окно, где в поле «Значение» надо ввести цифру 1.
9. Нажмите кнопку ОК и перегрузите систему. Так с помощью этого метода вы сможете устранить ошибку 0x80070002 в Windows 10.
Способ 5: Проверка корректности времени и даты
Еще одна причина возникновения неполадки с кодом 0х80070002 — неправильно установленная дата и время, из-за чего у служб Виндовс не получается установить корректные параметры для определенных опций. Проверить эту настройку можно буквально в несколько кликов.
- Откройте «Пуск» и перейдите в «Параметры».

Здесь выберите пункт «Время и язык».

В первом разделе «Дата и время» убедитесь в том, что установлен параметр «Установить время автоматически». В противном случае вы можете самостоятельно задать текущее время и дату или нажать на «Синхронизировать» для обновления информации.

Теперь рекомендуется перезагрузить компьютер, чтобы все службы и системные приложения обновили информацию. После этого приступайте к обновлению или другим действиям, из-за которых возникала рассматриваемая ошибка, чтобы понять, была ли она решена.
Возникновение ошибки с кодом 0x80070002 в других случаях
Мы рассмотрели основные причины возникновения ошибки. В остальных же случаях, происходящих не так часто, можно воспользоваться восстановлением системы до более раннего состояния, для чего в панели управления выберите пункт «Восстановление».
Если же восстановление не помогло, то воспользуйтесь встроенным в Windows мастером устранения неполадок или утилитой с сайта Майкрософт.
Ошибка с кодом 0x80070002 может свидетельствовать о различных неполадках в системе, большинство из которых вы с лёгкостью устраните, следуя инструкциям. Система стабилизируется и начнёт работать без сбоёв и задержек. Удачи!
Способ 1. Устранение неполадок в Центре обновления Windows для избавления от ошибки 0x80070002
1. Нажмите комбинацию клавиш Windows + R, чтобы открыть окно «Выполнить».
2. Теперь введите Control в поле поиска и нажмите Ввод, чтобы открыть «Панель управления». Для удобства измените режим просмотра через Просмотр → Крупные значки.
3. Нажмите на иконку «Устранение неполадок».
4. Теперь в разделе «Система и безопасность» нажмите на пункт «Устранение неполадок с помощью Центра обновления Windows», расположенный в правой части окна.
5. На экране появится новое окно с заголовком «Центр обновления Windows». Нажмите на «Далее».
6. Запустится процесс обнаружения проблемы, который поможет устранить ошибку 0x80070002.
Способ 2: Очистка файлов обновлений
Иногда Центр обновления Windows пытается установить последние апдейты, но у него это не получается, поскольку в папке с временными файлами находятся поврежденные объекты, которые не удается заменить. В такой ситуации очистку придется выполнить автоматически, произведя следующие действия:
- Сначала отключите службу обновления так, как это было показано в первом методе, но выбрав пункт «Остановить». Откройте Проводник любым удобным образом и перейдите там по пути .

Выделите все находящиеся там объекты и каталоги, а затем кликните по ним правой кнопкой мыши.

Выберите пункт «Удалить».

После этого запустите утилиту Выполнить через Win + R и введите в строке , нажав затем на Enter.

В открывшемся окне выберите системный раздел жесткого диска и кликните на «ОК».

Дождитесь оценки текущего состояния системы.

После этого нажмите по специально отведенной кнопке «Очистить системные файлы».

Повторно укажите тот же раздел жесткого диска.

После нескольких секунд проверки появится отдельное окно, где нужно обязательно отметить галочкой «Очистка обновлений Windows», а остальные пункты установить по собственному желанию. Запустите процесс очистки, щелкнув по кнопке «ОК».

В завершение потребуется снова запустить службу «Центр обновления Windows», и можно вернуться к осуществлению обновления или установки другой ОС поверх Windows 10.
Способ 1. Устранение неполадок в Центре обновления Windows для избавления от ошибки 0x80070002
1. Нажмите комбинацию клавиш Windows + R, чтобы открыть окно «Выполнить».
2. Теперь введите Control в поле поиска и нажмите Ввод, чтобы открыть «Панель управления». Для удобства измените режим просмотра через Просмотр → Крупные значки.
3. Нажмите на иконку «Устранение неполадок».
4. Теперь в разделе «Система и безопасность» нажмите на пункт «Устранение неполадок с помощью Центра обновления Windows», расположенный в правой части окна.
5. На экране появится новое окно с заголовком «Центр обновления Windows». Нажмите на «Далее».
6. Запустится процесс обнаружения проблемы, который поможет устранить ошибку 0x80070002.
Что такое 0x80070002?
«Windows не может найти новые обновления.
Произошла ошибка при проверке наличия новых обновлений для вашего компьютера. Найдена ошибка(и): код 80070002. Центр обновления Windows обнаружил неизвестную ошибку.»
Ошибка может быть вызвана тем, что некоторые файлы в обновлениях отсутствуют или повреждены, база данных Центра обновления Windows на компьютере несовместима с инструкциями базы данных в обновлении, а также появляется при запуске или удалении приложений Microsoft и сторонних программ.
Важно! Данная проблема часто сопровождается кодом 0x80070003, 80244001 или 80244022
Почему появляется код ошибки Windows 0x80070002?
Код ошибки 0x80070002 чаще всего появляется при проведении различных важных манипуляций с системой:
- в процессе обновления Windows;
- при установке новой системы;
- при запуске мастера по диагностике;
- в остальных случаях:
- изменение инструмента для обеспечения безопасности;
- переименование диска;
- выполнение резервного копирования с пропуском отдельных элементов;
- сбои в ходе копирования или перемещения файлов;
- отклонение в работе разнообразных служб, чаще системных;
- восстановление из бекапа;
- обнаружение вирусной активности;
- сбои в работе антивируса;
- активация отдельных команд;
- неправильная установка или обновление драйверов или другого ПО;
- в ходе выполнения операций через шлюз Forefront;
- импортирование параметров в программах;
- запуск программ;
- нарушение активации приложений;
- активация диспетчера задач.
Всех действий, которые способны спровоцировать наступление ошибки, не перечислить, так как практически все манипуляции могут закончиться соответствующим сбоем. Преимущественно пользователи жалуются на наступление ошибки в процессе скачивания или установки обновления системы. Порой неправильное время или дата могут спровоцировать наступление неисправности и преждевременной остановки работы.
О чём говорит код ошибки 0x80070002
Код ошибки с кодом номером 0x80070002 означает, что в системе произошел серьёзный сбой. Обычно это бывает при обновлении, но это лишь самая распространённая причина, среди множества прочих. Причём такое случается не только при штатном обновлении системы, но и в процессе установки, например, версии 10 поверх Windows 7-8. Эта же ошибка нередко встречается при нарушении процесса восстановления системы, при сбое в процессе её установки, при проблемах с запуском каких-либо служб. Если, например, присвоить диску другую букву, то также появится эта ошибка. Она может быть из-за вируса или неправильной работы антивируса, но такое бывает довольно редко. Наиболее распространённые ситуации описаны ниже.
Появление ошибки при инсталляции операционной системы
Нередко данная ошибка возникает перед пользователем на этапе установки ОС. Зачастую это происходит по той причине, что отсутствуют некоторые файлы на самом загрузочном диске, или они повреждены. Также причиной может быть использование заведомо некачественного образа ОС. Исправить это можно следующим образом:
- Поменять диск, флешку или любой другой носитель, который используется для переустановки.
- Провести повторную установку.
- Перезаписать имеющийся образ на носитель при медленной скорости.
Перед началом инсталляции можно запустить проверку системы, воспользовавшись услугами мастера диагностики.
Код ошибки 0x80070002. Ошибка при восстановлении Windows
В случае работы средства восстанавливающего систему до контрольной точки, Windows также может не найти требуемые ресурсы, и работа завершится рассматриваемым исключением. Это тоже поправимый процесс, который можно без труда вылечить.
Как исправить
Для исправления данной проблемы необходимо запуститься с установочного диска Windows и когда систем программа спросит восстанавливать либо переустанавливать систему, необходимо выбрать первый вариант. После завершения этой процедуры можно снова попробовать вернуться к необходимой вам контрольной точке. В большинстве случаев такое решение данной проблемы заканчивается успехом.
Ошибка 0x80070002 в Windows 10
1. Остановите службу обновления Windows
Шаг 1. Нажмите сочетание кнопок Win+R и введите services.msc, чтобы открыть службы.
Шаг 2. Теперь в списке найдите службу “Центр обновления Windows”. Нажмите на ней правой кнопкой мыши и выберите “Остановить”. Не запускайте службы, а следуйте ниже шагу.
Шаг 3. В шаге 2 мы остановили службу, чтобы была возможность удалить файлы обновления. Откройте теперь проводник и перейдите по пути “Этот компьютер” > “Локальный диск С” > “Windows” > “SoftwareDistribution”. Далее вы увидите две папки DataStore и Download. Удалите все содержимое внутри, этих двух папок и следуйте шагу 4.
Шаг 4. Помните мы остановили службу Центр обновления Windows? Теперь её нужно запустить обратно. Проделайте, как описано в способе 1-шаг 2, но нажмите “Запустить”. Далее перезагрузите ПК, перейдите в центр обновления Windows и проверьте, устранена ли ошибка 0x80070002.
2. Использовать DISM и SFC
Шаг 1. Если ошибка 0x80070002 продолжает сохраняться, то запустим инструмент для сканирования и восстановления системных файлов. Для этого запустите PowerShell от имени администратора.
Шаг 2. В окно PowerShel вставьте следующую команду и нажмите Enetr. Процесс может занять длительное время. Дождитесь окончания и проверьте устранена ли ошибка.
Шаг 3. Теперь откройте командную строку от имени администратора и введите
3. Средство устранения неполадок приложения
Откройте “Параметры” > “Обновление и безопасность” > “Устранение неполадок” и справа найдите “Приложения из Магазина Windows”. Запустите это средство и следуйте инструкциям на экране.
4. Временно отключите антивирусны
Если у вас стоят сторонние антивирусные продукты, то Временно отключите и проверьте, вызывает ли это ошибку 0x80070002.
5. Отключить прокси
Нажмите Win+R и введите inetcpl.cpl, чтобы открыть свойства Интернета. Далее перейдите на вкладку “Подключения” и нажмите “Настройка сети”. В новом окне убедитесь, что стоит автоматическое определение параметров и отключено использовать прокси-сервер для локальных подключений.
7. Выполните чистую загрузку
Выполнение чистой загрузки для вашего компьютера, уменьшает конфликты, связанные с программным обеспечением, драйверами, устройствами, которые могут вызвать различные проблемы. Выполните чистую загрузку системы Windows.
Смотрите еще:
- Ошибка 0x8000ffff при восстановлении системы Windows 10
- Ошибка 0x80242006 обновления в Windows 10
- Ошибка 0x80070643: Не удалось установить обновления Windows 10
- Ошибка 0x80070091: Папка не пуста
- 0x80070422 Проблемы с установкой обновлений Windows 10
Загрузка комментариев
Канал
Чат

























































